3.1 KiB
Network
This document holds network related notes.
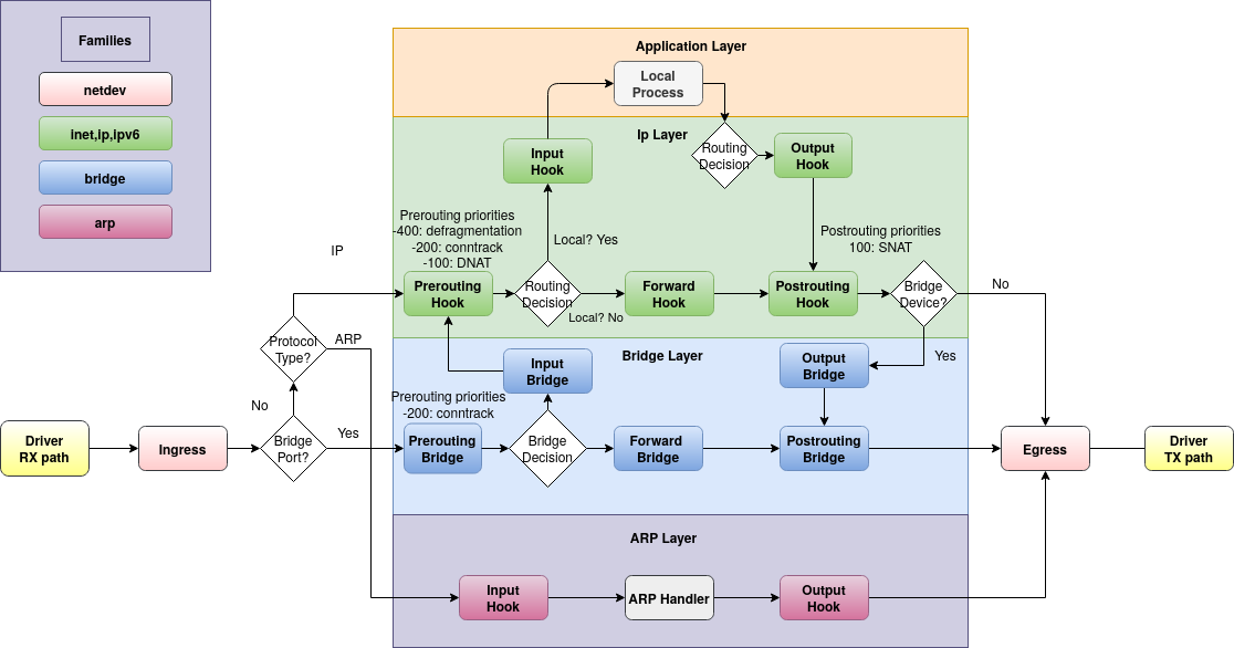
Linux Netfilter System
Text pending.
Enable routing
To enable routing temporarily use the following command:
echo 1 > /proc/sys/net/ipv4/ip_forward
To enable routing permanently add a file /etc/sysctl.d/ with the following contents:
net.ipv4.ip_forward=1
Creating a local network with dhcp/dns
WARNING: do not use this configuration for an edge router (directly connected to the internet/isp)! for an edge router you absolutely need to set up a reasonable firewall!
(On the device that acts as router) install dnsmasq and nftables.
Also install a trusted network manager (e.g. NetworkManager or dhcpcd).
Decide on an interface each for the local and the parent network.
In this chapter the examples use enp1s0 for the local network and is referred to as local interface.
For the external or parent network the interface enp0s0 is used and is referred to as external interface.
Use the network manager to set a static ip for the local interface, in this example 10.1.0.1 is used.
Make sure this address is in the same subnet as the dhcp-range configured later in the dnsmasq configuration.
Set up the external interface to request an ip address via DHCP.
dnsmasq configuration
Configure dnsmasq by editing /etc/dnsmasq.conf:
# required settings
## set interface for local network
interface=enp1s0
## set address range for local network
## exclude the first two and last address in your subnet (network-, router- and broadcast address)
## the last value is the lease time
dhcp-range=10.1.0.2,10.1.0.254,12h
# optional settings
domain-needed
bogus-priv
filterwin2k
expand-hosts
domain=hans
nftables configuration
Configure nftables by editing /etc/nftables.conf:
define local_network=10.1.0.0/24
define lan_interface="enp1s0"
define wan_interface="enp0s0"
flush ruleset
table inet filter {
chain routing {
type nat hook postrouting priority srcnat; policy accept;
ip saddr { $local_network } oifname { $wan_interface } masquerade
}
}
NOTE: This is where one would insert a few more "chains" to set up a firewall, if the external network is not trusted.
starting the routing system
Enable the services for dnsmasq, nftables and the network manager of choice.
On a system with systemd use:
sudo systemd enable --now dnsmasq nftables <network-manager-of-choice>
Enable routing in the kernel, see Enable routing.
The system should now serve a DHCP/DNS server on the local interface and mask packets from the local to the external network with its own ip address.
